Introduction to the 4 Sessions Indicator
Market timing can be very crucial for many day trading strategies. This is because some market sessions are more volatile than others. This is why there are times of the day when the market does seem to present many trade opportunities and at times the market seems to be stagnant.
The 4 Sessions Indicator is a market timing tool which can help new traders make sense of how to time their trades based on the opening and closing of each trading session.
What is the 4 Sessions Indicator?
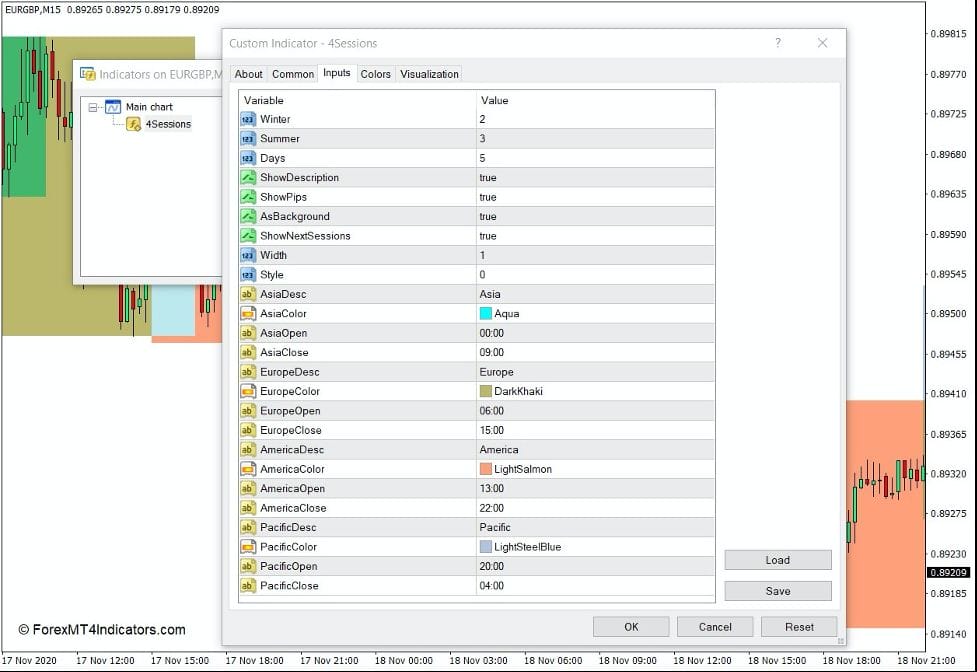
The 4 Sessions Indicator is a custom technical indicator which provides a visual que regarding the major markets that currently has an open session. These markets are the Asian, European, American, and Pacific markets.
The 4 Sessions Indicator plots a box as a background marking the start of the session and the close of the session. It also includes the highest high and the lowest low of the session, which allows traders to identify the range of each session.
How the 4 Sessions Indicator Works?
The 4 Sessions Indicator marks the beginning and end of each market session based on a preset time. However, these open and close times can be modified within the indicator’s settings. The open and close times preset within the indicator’s script do seem to align well with the actual open and close of each session.
How to use the 4 Sessions Indicator for MT4
The 4 Sessions Indicator allows for many adjustments within the indicator’s settings. It allows each session to be labeled whenever the market is open, which can be toggled on the “ShowDescription”. It also allows the number of pips within the range of the session to be displayed on the “ShowPips” option. It also allows the colors and labels of each session to be modified.
However, the most important variable that this indicator includes is that it allows traders to change the open and close time of each session.
This is very important because some market sessions do change its open and close time due to the Daylight Saving Time, especially on European markets. As such, whenever there such changes to the operating hours of the financial markets of each market, the open and close time preset in this indicator should also be modified to align with the open and close time of that market.
It would be a good idea to check www.forexfactory.com to compare whether the open and close times of each session on the indicator still aligns with that of the actual market.
Conclusion
This indicator does not provide trade setups, trend or momentum direction indications, or reversal entry signals. As such, it should not be used as a basis for opening and closing trades.
However, there are strategies that are highly dependent on market timing. Some strategies are viable only when traded at the open of a market session. Some strategies are based on the volatility of a certain market. Some currencies are best traded whenever a certain session is open.
This indicator is best used when incorporated as a market timing tool rather than as a means to open and close trades.
Recommended MT4/MT5 Broker
XM Broker
- Free $50 To Start Trading Instantly! (Withdraw-able Profit)
- Deposit Bonus up to $5,000
- Unlimited Loyalty Program
- Award Winning Forex Broker
- Additional Exclusive Bonuses Throughout The Year
- Exclusive 90% VIP Cash Rebates for all Trades!
Already an XM client but missing out on cashback? Open New Real Account and Enter this Partner Code: VIP90
(Free MT4 Indicators Download)

Enter Your Email Address below, download link will be sent to you.






