Introduction to the Ask Bid Spread Indicator
Spreads are the main trading costs that scalpers and day traders should overcome for them to be consistently profitable.
The Ask Bid Spread Indicator is an indicator developed to provide traders such information readily on the price chart.
What is the Ask Bid Spread Indicator?
The Ask Bid Spread Indicator is a simple indicator which shows the ask and bid price, as well as the spread between the two.
This indicator shows the ask, bid, and spread on the upper right hand corner of the chart.
How the Ask Bid Spread Indicator Works?
The Ask Bid Spread Indicator simply uses the price feed coming from the broker’s server. This would include the Ask and Bid price. The indicator then computes for the difference between the two and convert it to point values. This difference would be displayed as the spread between the Ask and Bid price levels.
How to use the Ask Bid Spread Indicator for MT4
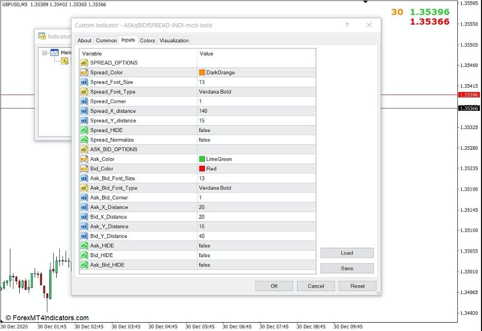
The Ask Bid Spread Indicator has several options within its indicator settings. However, most of these options are aesthetic.
It allows traders to modify the color of the displayed ask, bid, and spread figures using the “Ask Color”, “Bid Color”, and “Spread Color options.
It also allows users to change the font size and the font type of the displayed values using the “Spread Font Size”, “Spread Font Type”, “Ask Bid Font Size”, and “Ask Bid Font Type” options.
It also allows users to change which corner of the chart the values would be displayed on using the “Spread Corner” and “Ask Bid Corner” options.
It also toggles the display of the values on and off using the “Spread Hide”, “Ask Hide”, “Bid Hide”, and “Ask Bid Hide” options.
Lastly, it also allows users to display the spread values either in pips or points using the “Spread Normalize” option. Toggling this option to “true” would convert the values to pips which many traders are more familiar with.
This type of indicator might not seem trivial to long term swing traders because they often aim for higher gains in pip values compared to scalpers and day traders. The Spread on a trade would often be very minimal for swing traders.
However, spread values are very important for scalpers and day traders. This is because it is crucial for traders to take note of their cost to trade, which is often based on the spread. On some brokers, this would include the commission.
To compute for the spread portion of the trading cost, traders simply have to look at the value of the spread in pips or points. Then, this value should be multiplied by two since traders incur spread costs when opening and closing a trade.
For example, in the chart below, the spread is at 2.9 pips. This means the spread cost for opening and closing a trade could total around 5.4 pips. If as a scalper or day trader you believe that your trade could earn significantly more than 5.4 pips, then that trade would be cost efficient, but if not then such costs can slowly eat up your gains.
Conclusion
The Ask Bid Spread Indicator might not seem useful for some traders. However, discerning scalpers and day traders would always consider the information provided by this indicator as it allows them to assess whether the trade is worth taking or not based on the trading cost and their potential profit.
Recommended MT4/MT5 Broker
XM Broker
- Free $50 To Start Trading Instantly! (Withdraw-able Profit)
- Deposit Bonus up to $5,000
- Unlimited Loyalty Program
- Award Winning Forex Broker
- Additional Exclusive Bonuses Throughout The Year
- Exclusive 90% VIP Cash Rebates for all Trades!
Already an XM client but missing out on cashback? Open New Real Account and Enter this Partner Code: VIP90
(Free MT4 Indicators Download)

Enter Your Email Address below, download link will be sent to you.







