Introduction to the Common SR Indicator
One of the things that traders would love to know in advance is where price may reverse. The Common SR indicator is one of the few indicators that can logically provide this information, which are support and resistance levels.
What is the Common SR Indicator?
The letters “SR” in the indicator name Common SR stands for Support and Resistance. This indicator is exactly what its name suggests.
The Common SR indicator or Common Support and Resistance indicator is an indicator that automatically identifies the support and resistance levels based on key levels coming from the previous period. This could be based on the previous day, week, or month.
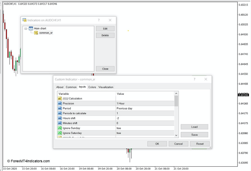
How the Common SR Indicator Works?
The Common Support and Resistance indicator objectively identifies probable horizontal support and resistance levels based on the highs, lows, and close of the previous period. This could either be based on the high, low, and close of the previous day, week, or month. Traders can modify the basis period on the “Period” variable under the “Inputs” tab of the indicator.
The indicator then plots a line and indicates the price of these key levels. It plots a dashed line for the high and low of the previous period, and a solid line for the close of the previous period.
How to Use the Common SR Indicator for MT4
The highs and lows of the previous period are often key pivot highs and pivot lows where price has drastically reversed from. As pivot highs and pivot lows, these key levels could also be considered as key resistance and support levels.
Traders can use the highs and the lows as support and resistance levels. As such, traders can trade reversals on signs of price rejection occurring on these levels. Traders can also trade breakouts if price would breach these levels with strong momentum.
The close price level could also be a key support or resistance level. However, it is best used as an indication of the previous day’s direction. Traders can opt to trade only in the direction where the closing price is closest. They can trade bullish trades if the closing price is closer to the high, and bearish trades if the closing price is closer to the low. This is often more applicable to momentum breakout type of trades.
Buy Trade Setup
When to Enter?
Wait for price touch the area of the support level indicated by the Common SR indicator. Open a buy trade only if a bullish reversal candlestick or price pattern forms on the area of the support level. Set the stop loss below the bullish reversal candlestick or price pattern.
When to Exit?
Set the take profit target below the resistance level and allow price to reach the target take profit.
Sell Trade Setup
When to Enter?
Wait for price touch the area of the resistance level indicated by the Common SR indicator. Open a sell trade only if a bearish reversal candlestick or price pattern forms on the area of the resistance level. Set the stop loss above the bearish reversal candlestick or price pattern.
When to Exit?
Set the take profit target above the support level and allow price to reach the target take profit.
Conclusion
The Common SR indicator does not provide trade signals. Instead, it only marks key areas where price may actually reverse.
Although it is not a signal or trend following indicator, it is still very useful as it provides a key component of a proper reversal or breakout trade setup.
Recommended MT4/MT5 Broker
XM Broker
- Free $50 To Start Trading Instantly! (Withdraw-able Profit)
- Deposit Bonus up to $5,000
- Unlimited Loyalty Program
- Award Winning Forex Broker
- Additional Exclusive Bonuses Throughout The Year
- Exclusive 90% VIP Cash Rebates for all Trades!
Already an XM client but missing out on cashback? Open New Real Account and Enter this Partner Code: VIP90
(Free MT4 Indicators Download)

Enter Your Email Address below, download link will be sent to you.








